Business Automation and Intelligence, from EDGE to Cloud
Book a demo
Platform Overview
Single platform to cover all system
needs of your business
Aitheon’s Patent Pending platform allows businesses to seamlessly connect all of their software, hardware devices, and infrastructures in one system, and easily add AI, Machine Learning, and process automation to your business processes using the latest cutting-edge technology.
Book a demo
AI-Powered Services (All services) Show
AI-Powered Services
Aitheon allows businesses to use inbuilt AI-powered Services or any third-party applications. API availability is the only requirement.
Process Automation
Focus on processes rather than writing code with pre-built components in Creator Studio
Create a new Automation in a simple graphical interface. Deploy your new Automation in one click directly to Aitheon Core
Manage events and configure
automatic escalations
Need to get full information and notifications about activity results or abnormal events? With Aitheon, you can easily customize the entire processing, monitoring, and responding to unforeseen situations, such as device failures, errors of external and internal services, process issues, etc.
Create Process Automation for a service in Creators studio
A new Process Automation is deployed in Aitheon Core and added to the services automation page
Book a demo
Dashboard Apps
Real-time dashboards built
into Aitheon Services
Create Dashboard Applications with codeless experience in Creators Studio to track all business operations and work processes in real-time mode. Make management decisions with accurate timely data to improve efficiency and optimize your business.
Book a demo
Download presentation
Create Dashboard App In the service
Edit Dashboard Apps using Creators Studio’s Graphical Interface and Low-Code Experience.
When Saved, the dashboard App is shown in Aitheon Core to be connected to data sources
Real-time data is displayed directly in Aitheon Dashboard.
Robotics / IoT
Seamlessly Integrate Robots and
Machines by using Device Manager
The world is filled with hundreds of thousands of devices from various vendors, each having its own protocol.

No need to worry. Aitheon Platform helps businesses to take this patchy and poorly connected mess and organize it into a unified ecosystem with simple management tools and a user-friendly interface.

Give your business the upper hand by incorporating robotic solutions into your daily operations, automating a huge number of work processes, and reaching an unprecedented level of efficiency.

Aitheon allows you to easily connect and control all your devices thanks to a number of functions such as the flexible logic configuration of aggregation, routing, and event handling in Aitheon Core.
Book a demo
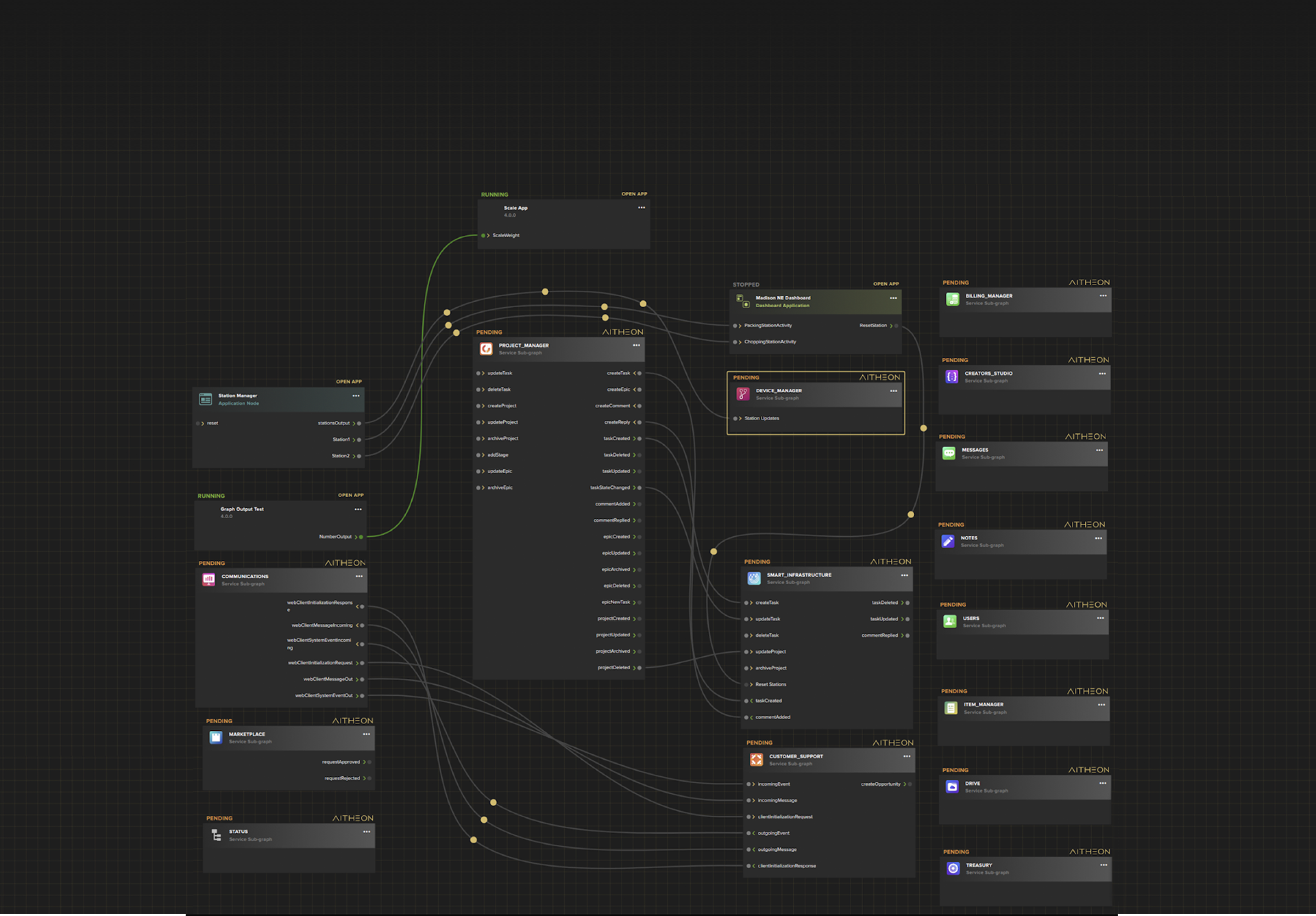
Aitheon Core pulls it all together
Tie together any number of services, Automations, Dashboards, robots and machines in a single interface
Operations, accounting, purchasing, inventory, mobile apps, messengers, robots, machines...this list goes on.

Aitheon helps to organize interactions between all of these programs, allowing you to concentrate on the business instead of software integration and communication issues.
Build Parent - Child relationships between all companies, inside a group of companies, between all departments inside of one company to forget about physical distances; and tie together hardware and software to help them effectively communicate for achieving general / main goals.

Connect factories, warehouses, offline stores, online stores, offices, and any other facilities to manage processes all in one place - Aitheon Core.
Book a demo
Creator Studio
Develop from EDGE to Cloud
Thanks to a low barrier to entry and intuitive interface, Aitheon Creators Studio allows to easily create, change and support logic of business processes that control software and hardware with both Full-Code and Graphical / Low-Code Experience versions available.
With Creators Studio all types of applications and AI/ML can immediately be deployed to the Cloud or to EDGE Hardware Devices within the same development workflow
Book a demo
Creator Studio Advantages Show
  • Fully web-based Integrated Development Environment with all of the features developers love.
  • Prebuilt sandbox environments let you develop complex AI and ML on any computer your working from.
  • Web IDE allows code from anywhere experience.
  • Directly integrated Git Repositories for version control.
  • No proprietary Coding Language, use the language you choose.
  • Import existing applications and deploy them into the Aitheon Platformusing a Docker container
  • Built-in continuous integration -> deploy your application after each release
  • Using Aitheon Core, large systems become modular and can be broken into smaller projects.
Aitheon Smart Infrastructure
All of your infrastructure, facilities, and devices connected with an operational overview. Delegate and manage tasks throughout your various work areas using Smart Infrastructure.
Smart Infrastructure Manual
Business continuity
When unforeseen disasters strike, Aitheon keeps businesses running with seamlessly organized workloads across available employees, AI, robots, and facilities globally to keep the company connected and operations productive.

//Aitheon’s team is closer than you think

Expand your abilities with Aitheon's live customer success team that is always available to accompany every step of implementing your goals.

Set your own schedule

Receive instant help from our customer success team 24/7

Set your own schedule

Request a new feature and quickly get a reward for your idea

Set your own schedule

Knowledgebase where you can find step-by-step tutorials and answers to all your questions

Our team can set you up right now!

Power-Packed Solutions To Grow Your Business Fast

Get in touch

Error